RENTA
RentayPatrimonio
SAGE
Despachos
LA SOLUCIÓN MÁS AVANZADA PARA CONSEGUIR EL MÁXIMO AHORRO PLANIFICANDO LA DECLARACIÓN DEL IMPUESTO SOBRE LA RENTA DE LAS PERSONAS FÍSICAS Y PATRIMONIO
Solicita Info
QUÉ ES RENTA Y PATRIMONIO SAGE
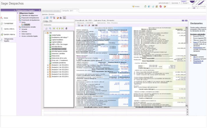
Contempla los diferentes sistemas de presentación de los modelos, desde la impresión en formato PDF hasta la presentación telemática tanto de forma individual como colectiva por lotes.
Renta Sage Despachos, facilita además la incorporación de los datos fiscales de la Agencia Tributaria, está actualizado a la normativa de cada ejercicio y es la solución ideal para la planificación fiscal del impuesto.
Solicita Info


ASPECTOS DESTACADOS
Renta Sage Despachos va más allá de una simple preparación del Impuesto y ofrece Asistentes, Consejos e información para conseguir la mejor tributación posible.
Cálculo y representación gráficca de la Renta disponible (diferencia entre ingresos, gastos e inversiones), para poder analizar la coherencia de datos.
Permite informar y gestionar datos patrimoniales, ajenos al propio impuesto sobre la renta.
Permite conocer con detalle los cálculos realizados en cada momento.
Impresión por completa de todos los informes.
Cualquier modificación se refleja en el cálculo de la liquidación y se mantiene siempre actualizado y visible en la pantalla de introducción de datos.
Con Renta Sage Despachos, dispondrá además, de un Exhaustivo informe Económico Fiscal para entrega de sus clientes.
Renta Sage Despachos es Multi-ejercicio y sin límite de declarantes. Lo que facilita no tener que volver a introducir toda la información nuevamente cada año.
Le posibilita comparar de forma inmediata por pantalla o impresora, las diferencias y similitudes entre ejercicios.
Renta Sage Despachos le ofrece una visión global de todos los declarantes. Desde una sola pantalla tiene acceso al conjunto de las Rentas del despacho y a la información en detalle de cada una de ellas.
Realiza Simulaciones de cálculo, gracias a ello podrá realizar la planificación fiscal de la Renta y el Patrimonio, antes de que acabe el ejercicio. Además de disponer de una
visión histórica de los datos del ejercicio actual y anterior.
y mucho más...
SOMOS
DISTRIBUIDORES OFICIALES



